اجزای مجازی سازی و کاربردهای آن
مجازی سازی یکی از مفاهیم کلیدی در دنیای فناوری اطلاعات است که به سازمانها و کاربران این امکان را میدهد تا منابع سخت افزاری و نرم افزاری خود را به شکلی بهینهتر و کارآمدتر مدیریت کنند. این فناوری از اجزای مجازی سازی متعددی تشکیل شده است که هر کدام نقش خاصی در اجرای فرآیندهای آن ایفا میکنند. در این مقاله قصد داریم به طور جامع به بررسی اجزای اصلی و فرعی مجازی سازی بپردازیم و نقش هر یک را توضیح دهیم.
چرا شناخت اجزای مجازی سازی اهمیت دارد؟
برای بهره برداری از مجازی سازی، لازم است که ساختار و اجزای آن را به طور دقیق بشناسید. این شناخت به شما کمک میکند تا منابع خود را بهینه سازی کنید، امنیت سیستمها را افزایش دهید و هزینهها را کاهش دهید. همچنین آشنایی با این فناوری شما را در مواجهه با چالشهای پیشرو آمادهتر میکند. حال، با درک اهمیت موضوع، بیایید نگاهی دقیقتر به اجزای کلیدی این فناوری بیندازیم.
اجزای اصلی مجازی سازی
مجازیسازی (Virtualization) یکی از فناوریهای کلیدی در حوزه فناوری اطلاعات است که به سازمانها کمک میکند از منابع سختافزاری و نرمافزاری بهینهتر استفاده کنند. اجزای اصلی مجازیسازی به شرح زیر هستند:
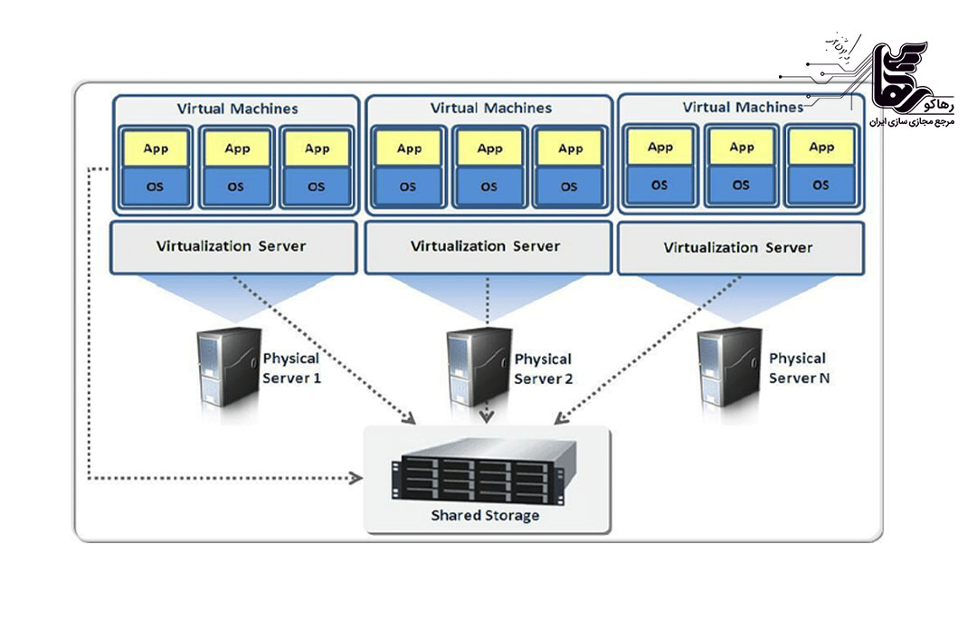
1. Hypervisor (هایپروایزر)
نرمافزار یا لایهای است که امکان اجرای چندین ماشین مجازی (VM) را روی یک سختافزار فیزیکی فراهم میکند.
انواع هایپروایزر:
- Type 1 (BareMetal): مستقیما روی سخت افزار نصب میشود (مثل VMware ESXi، Microsoft HyperV).
- Type 2 (Hosted): روی یک سیستم عامل میزبان اجرا میشود (مثل VMware Workstation، Oracle VirtualBox).

2. ماشین مجازی
یکی از اجزای مجازی سازی ماشین مجازی است که یک محیط نرم افزاری و مانند یک کامپیوتر مستقل عمل میکند. شامل: سیستم عامل، برنامهها و دادههایی است که از سخت افزار فیزیکی مستقل هستند. VMها میتوانند برای توسعه، آزمایش، و حتی اجرای برنامههای حساس استفاده شوند.
3. سخت افزار فیزیکی
شامل سرورها، پردازندهها (CPU)، حافظه (RAM)، فضای ذخیرهسازی (Storage)، و سایر منابع فیزیکی که برای پشتیبانی از ماشینهای مجازی استفاده میشوند.
4. مدیر منابع
مسئول تخصیص و مدیریت منابع فیزیکی بین ماشینهای مجازی است. وظیفه دارد منابع را بر اساس نیازهای VMها توزیع کند تا بهرهوری بهینه حاصل شود.
5. شبکه مجازی (Virtual Network)
اتصال ماشینهای مجازی به یکدیگر و به شبکه فیزیکی را ممکن میکند.
اجزای شبکه مجازی شامل:
- سوئیچهای مجازی (Virtual Switches)
- روترهای مجازی (Virtual Routers)
- فایروالهای مجازی (Virtual Firewalls)
6. فضای ذخیره سازی مجازی
یکی دیگر از اجزای مجازی سازی است که برای ذخیره دادهها در یک لایه انتزاعی، مستقل از سخت افزار ذخیرهسازی فیزیکی. فناوریهایی مانند: SAN (Storage Area Network) و NAS (Network Attached Storage) میتوانند بهعنوان زیرساخت ذخیرهسازی عمل کنند.
7. کنسول مدیریتی
رابط کاربری یا ابزار مدیریتی برای مدیریت ماشینهای مجازی و هایپروایزر.
مثالها:
- vCenter برای VMware
- System Center Virtual Machine Manager (SCVMM) برای HyperV
8. ابزارهای مانیتورینگ و مدیریت
نظارت بر عملکرد ماشینهای مجازی، مصرف منابع، و اطمینان از پایداری سیستم.
ابزارهایی مانند:
- VMware vRealize Operations
- Nagios
- Prometheus
9. پشتیبان گیری و بازیابی
ابزارهایی که از دادهها و ماشینهای مجازی پشتیبان تهیه کرده و در مواقع ضروری آنها را بازیابی میکنند. مثل: Veeam Backup & Replication یا Commvault.
10. لایه امنیتی (Security Layer)
امنیت ماشینهای مجازی و دادهها را تضمین میکند و شامل فایروالهای مجازی، آنتیویروسها، و سیستمهای پیشگیری از نفوذ (IPS/IDS) است. این اجزای مجازی سازی به صورت هماهنگ کار میکنند تا قابلیتهای مجازیسازی را ارائه دهند و سازمانها بتوانند بهینهتر، انعطافپذیرتر، و مقرونبهصرفهتر از منابع خود استفاده کنند.
زیرساختهای سخت افزاری در مجازی سازی
برای اجرای مجازی سازی، نیاز به سرورهای قدرتمند دارید که بتوانند منابع مورد نیاز را فراهم کنند. سرورهای فیزیکی باید دارای پردازندههای چند هستهای باشند تا بتوانند بار کاری ماشینهای مجازی متعدد را مدیریت کنند. حافظه رم با ظرفیت بالا نیز نقش مهمی در افزایش سرعت عملکرد این ماشینها دارد. علاوه بر این، ذخیرهسازهای سریع نظیر SSD یا فناوریهای ذخیرهسازی توزیعشده مانند SAN و NAS به بهینهسازی فرآیندها کمک میکنند.
شبکههای مجازی نیز یکی از اجزای حیاتی مجازی سازی هستند. این شبکهها امکان برقراری ارتباط بین ماشینهای مجازی، سرورها و دستگاههای فیزیکی را فراهم میکنند. شبکههای مجازی در سه دسته اصلی قرار میگیرند: Bridge برای ارتباط مستقیم با شبکه فیزیکی، NAT برای اشتراکگذاری آدرس IP، و Hostonly برای ارتباط محدود به ماشینهای مجازی. هر یک از این روشها مزایا و کاربردهای خاص خود را دارند.

اجزای نرم افزاری در مجازی سازی
یکی دیگر از اجزای مجازی سازی، سرویسهای ذخیرهسازی است که امکان مدیریت بهتر دادهها را فراهم میکنند. این سرویسها دسترسی سریعتر به دادهها و بهبود عملکرد ذخیرهسازی را ارائه میدهند. در مجازیسازی، فناوریهایی نظیر ذخیرهسازی مبتنی بر بلوک، ذخیرهسازی شیءمحور، و فایلمحور مورد استفاده قرار میگیرند. هر یک از این روشها بسته به نیاز سازمان یا کاربر میتوانند انتخاب شوند.
نرمافزارهای مدیریت مجازیسازی نیز از جمله اجزای حیاتی این فناوری به شمار میروند. این نرمافزارها ابزارهایی برای نظارت، مدیریت و بهینهسازی محیط مجازی ارائه میدهند. نمونههایی از این نرمافزارها شامل VMware vCenter برای مدیریت محیطهای VMware و Microsoft System Center برای مدیریت زیرساختهای HyperV هستند. این ابزارها به مدیران IT کمک میکنند تا به راحتی منابع خود را کنترل و از استفاده بهینه از آنها اطمینان حاصل کنند.
امنیت در مجازی سازی چگونه است؟
یکی از دغدغههای اصلی در مجازی سازی، امنیت سیستمها و دادهها است. ماشینهای مجازی به دلیل اشتراک منابع با یکدیگر میتوانند در معرض تهدیدات امنیتی قرار گیرند. برای کاهش این خطرات، استفاده از مکانیزمهای امنیتی نظیر فایروالهای مجازی، نظارت مستمر، و به روز رسانیهای منظم ضروری است. همچنین، استفاده از رمزنگاری برای حفاظت از دادههای حساس و جداسازی محیطهای کاری میتواند امنیت را افزایش دهد.
مزایای اقتصادی مجازیسازی
یکی از بزرگترین مزایای مجازی سازی، کاهش هزینههای عملیاتی است. این فناوری با کاهش نیاز به سخت افزارهای فیزیکی و مصرف انرژی، به سازمانها امکان میدهد تا با منابع کمتر به عملکردی مشابه یا حتی بهتر دست یابند. علاوه بر این، اجزای مجازی سازی فرآیندهای پشتیبانگیری و بازیابی را سادهتر کرده و زمان بازیابی سیستمها پس از خرابی را به حداقل میرساند.
کاربردهای متنوع مجازیسازی
مجازی سازی کاربردهای متنوعی دارد که شامل مواردی مانند سرورهای مجازی، دسکتاپهای مجازی، ذخیرهسازی مجازی و شبکههای مجازی است. هر یک از این کاربردها به نیازهای خاص کاربران و سازمانها پاسخ میدهند. به عنوان مثال، دسکتاپهای مجازی امکان دسترسی کاربران به محیط کاری خود را از هر نقطهای فراهم میکنند، در حالی که شبکههای مجازی هزینههای زیرساختی را کاهش داده و انعطافپذیری بیشتری ارائه میدهند.
جمع بندی
اجزای مجازی سازی نقش مهمی در تحول دیجیتال و بهبود کارایی سازمانها دارند. با شناخت دقیق این اجزا و بهرهبرداری صحیح از آنها، میتوانید زیرساختهای IT خود را به سطح بالاتری ارتقا دهید. مجازیسازی نه تنها بهرهوری را افزایش میدهد، بلکه به عنوان یکی از ابزارهای کلیدی در مسیر توسعه پایدار فناوری اطلاعات محسوب میشود. اگر به دنبال بهینهسازی کسبوکار خود هستید، آشنایی عمیق با این اجزا اولین گام خواهد بود.
جهت کسب اطلاعات بیشتر با شماره 02154521 داخلی 200 نماس بگیرید.